Delstree Web Link lets you to talk to your online stores and ebay stores straight out of the box.
New customers and orders are picked up and put onto Delstree Conrol throughout the day.
Customers are created with there own record and orders come through with payment methods, so you can easily tie up card payments and Paypal.
Contract pricing, your own stock levels and order status changes are pushed back to your various sites as they happen.
Process hundreds or thousands of orders a day seamlessly.
Links to other sites are also available
We know that one of your strengths as an independent office products dealer is the relationship you build and have with your local customers.
Next day deliveries are the corner-stone of the industry and having drivers that your customers know and trust is one of your greatest assets.
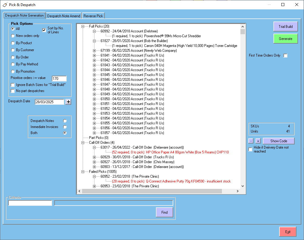
Delstree Control & OP-Connect lets you map out your warehouse, whatever the size and layout and over however many floors.
Set up your SKUs to uses use a range of locations for pick and bulk.
Clever Pick & Dispatch rules can be applied to generate auto stock movements or let your pickers know exactly when stock needs to come from.

If you have a big sales team or you keep it tight with 1 or 2 people, let them keep track of where they are in the month with the OP-Connect Sales Ticker. Real-time turnover, gross profit, margin figures and number of orders always there for each account manager.
Easy to set up and even simpler to track. Whether sales orders are placed on the web or directly through OP-Connect’s order entry screen they update wherever you are.
If you’re serious about sales OP-Connect is here to support you all the way.

Continual development and easy-to-do updates ensure OP-Connect stays secure and relevant.

Returns and Collections are all handled within Delstree Controls "Collection Note Handling" option.
Create the the collection from the sales order screen and then handle all aspects of the return in one place.
You don't need to worry about the status of the order or individual lines when returning to the supplier or completing a line. The system will know if a refund is due or the the line can be cancelled from an order so it never gets invoiced.
The process can be done all in one hit, or where confirmation is required from the supplier as to whether a refund or replacement is due, a line can wait until a credit or confirmation has ben received from the supplier.
All updates track back to the original sales order and purchase orders so full transparency of what has happened is detailed.

Day to day purchasing with Delstree Control is made simple and effective using our very own "Bulk Shop".
Cheapest, favourites, online bargains are all visible in Delstree Control`s shopping basket.
All outstanding sales orders and replacements are checked against current stock and outstanding purchase orders.
Check stock against a selection of your preferred suppliers with a single button click.
Maintain min. & max. stock levels for fast moving lines you hold stock of.
Whether you have your own drivers, use the suppliers "Pick, Wrap & Label" service, or mix and match, OP-Connect`s bulk shop takes care of it.
Where suppliers have it available, purchase orders are sent using EDI otherwise they can be set to go via email.

Never miss that important report again!
Delstree Control gives you so many ways of getting the information you desire, when ever and where ever you need it.

KPIs can be defined for an individual, groups or for an office screen.

It’s coming to the end of the year and a good time to make sure all your accounts are in order.
You need to know that your accounts package is as flexible as the rest of the system, so the relationship with your customers is re-enforced with every interaction.
Whether you link with Sage or xero, or you use our financials module, statements and invoices look the same as every other document your customers see from you.
Your brand is front and foremost when you use OP-Connect and your customers will recognise you every step of the journey. From that first quotation through invoicing and statements.

Delstree's Financials submit VAT Returns directly to HMRC, using the latest MTD formats, without needing to visit HMRC’s website.
Once happy all VAT figures are entered in Delstree Control, a passworded and audited option makes it easy to submit your VAT return.
Late invoices from previous VAT periods are picked up and processed when needed.
